BUUCTF--reverse2
1.题目描述

获取信息
- 64位文件
- 可用IDA反编译C文件
2.IDA打开
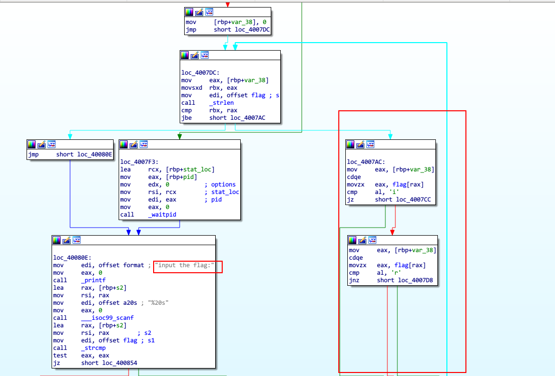
打开main函数

左边在验证flag,右边很明显在对flag进行变换。看不懂的话可以按F5进入伪代码。 进入flag变量我们能够看到 (在IDA中,选中数字按"R"键可以将数字转换为字符) 
.data:0000000000601080 public flag
.data:0000000000601080 ; char flag
.data:0000000000601080 flag db '{' ; DATA XREF: main+34↑r
.data:0000000000601080 ; main+44↑r ...
.data:0000000000601081 aHackingForFun db 'hacking\_for\_fun}',0
.data:0000000000601081 \_data ends
.data:0000000000601081很明显了,就是对{hacking_for_fun}进行变换
2.1代码分析
将汇编代码反汇编为C代码

c
1 int \_\_cdecl main(int argc, const char \*\*argv, const char \*\*envp)
2 {
3 int result; // eax
4 int stat\_loc; // \[rsp+4h\] \[rbp-3Ch\]
5 int i; // \[rsp+8h\] \[rbp-38h\]
6 \_\_pid\_t pid; // \[rsp+Ch\] \[rbp-34h\]
7 char s2; // \[rsp+10h\] \[rbp-30h\]
8 unsigned \_\_int64 v8; // \[rsp+28h\] \[rbp-18h\]
9
10 v8 = \_\_readfsqword(0x28u);
11 pid = fork();
12 if ( pid )
13 {
14 argv = (const char \*\*)&stat\_loc;
15 waitpid(pid, &stat\_loc, 0);
16 }
17 else
18 {
19 for ( i = 0; i <= strlen(&flag); ++i )
20 {
21 if ( \*(&flag + i) == 'i' || \*(&flag + i) == 'r' )
22 \*(&flag + i) = '1';
23 }
24 }
25 printf("input the flag:", argv);
26 \_\_isoc99\_scanf("%20s", &s2);
27 if ( !strcmp(&flag, &s2) )
28 result = puts("this is the right flag!");
29 else
30 result = puts("wrong flag!");
31 return result;
32 }在18~24行代码,我们很明显能够看到在遍历整个{hacking_for_fun},将'i'和‘r’字符替换为1
3.get flag!
flag{hack1ng_fo1_fun}